Breadcrumbs

Wie konfiguriert man Rollen mit Managementzugang?

Dieses Tutorial erklärt, wie man eine Rolle mit Managementzugang in GlobalSuite® erstellt und zuweist. Diese Art von Rolle ermöglicht es, die Sichtbarkeit der Benutzer auf die Elemente, Prozesse, Dienstleistungen, Indikatoren und Analysen zu beschränken, die direkt mit den Dienstleistungen verbunden sind, für die sie verantwortlich sind, und gewährleistet so einen segmentierten und sicheren Zugang innerhalb der Organisation.

Unternehmensrollen

Schritt 1. Erstellung von Unternehmensrollen

GlobalSuite® ermöglicht die Einrichtung verschiedener Arten von Zugriffsrollen, die die Vertraulichkeit bei der Nutzung der Plattformoptionen gewährleisten.

Für die Verwaltung der Rollen muss auf Einstellungen > Unternehmensrollen zugegriffen werden.

att_46_for_1356300289.jpeg

Schritt 2. Konfiguration der Zugriffe der Unternehmensrollen

Um die Zugriffsberechtigungen der erstellten Rolle zu bestimmen, wird auf den Berechtigungsbildschirm zugegriffen, wo Folgendes möglich ist:

  • att_31_for_1356300289.jpeg

    Zugriff: Durch Auswahl der Zugriffsspalte kann der Benutzer mit dieser Rolle auf alle Datensätze und Informationen der markierten Option zugreifen.

  • Zugang Meine Informationen: Diese Berechtigung ermöglicht den Zugriff auf die angegebene Option, jedoch nur auf die Datensätze, für die der Benutzer mit dieser Rolle verantwortlich ist. Die übrigen Datensätze dieser Option sind für den Benutzer nicht sichtbar.

att_32_for_1356300289.jpeg

Managementzugriff: Diese Berechtigung ermöglicht den Zugriff auf die angegebene Option, jedoch nur auf die Elemente, die von den Diensten abhängen, für die der Benutzer-Mitarbeiter mit dieser Rolle verantwortlich ist.

Hinweis: Die Abhängigkeiten der Elemente (Prozesse, Elemente…) von den Dienstleistungen werden in der Option Inventar > Elementbaum angezeigt.

Beispiel: Diese Berechtigung ermöglicht es, die Ansicht auf alle Informationen zu beschränken, die von einem bestimmten Dienst abhängen, und solche auszublenden, die nicht direkt damit verbunden sind.

att_33_for_1356300289.jpeg
  • Nur Lesen: Ermöglicht den Zugriff (unabhängig vom Typ) auf eine bestimmte Option, jedoch nur im Ansichtsmodus.

  • Sichtbarkeit: Ermöglicht die Nutzung von Informationen der markierten Option, auch wenn kein Verwaltungszugang dazu besteht. Beispiel: In der Option Inventar kann ein "Mitarbeiter" als Verantwortlicher für ein Element zugewiesen werden, ohne dass dieser Benutzer Zugriff auf die Option Mitarbeiter hat. In diesem Fall wird die Option "Mitarbeiter" mit dem Häkchen "Zugang" markiert, aber nicht mit dem Häkchen "Sichtbarkeit".

Schritt 3. Speichern der festgelegten Unternehmensrolle

Um die Erstellung der festgelegten Rolle abzuschließen, muss die festgelegte Konfiguration durch Klicken auf die Schaltfläche Speichern gespeichert werden.

Zusätzlich zur vorherigen Aktion ermöglicht GlobalSuite® die Zuordnung von Farben, die die Suche und Zuweisung der Rolle zu einem bestimmten Benutzer erleichtern, der konfiguriert wird. Dazu muss die Option Farbe wählen ausgewählt werden, die eine Farbskala anzeigt, die der erstellten Rolle zugeordnet werden kann.

att_34_for_1356300289.jpeg

Unterschied zwischen Benutzern und Mitarbeitern

In GlobalSuite® ist ein Mitarbeiter jede Person, die eine relevante Rolle innerhalb der Organisation hat. Die Verwaltung erfolgt über die Option Verwaltung > Mitarbeiter.

Die Benutzer sind die Personen, die auf GlobalSuite® zugreifen, um Informationen zu verwalten. Diese werden über die Option Einstellungen > Benutzer verwaltet. Wie in diesem Leitfaden gezeigt, können den Benutzern Unternehmensrollen zugewiesen werden.

Für das ordnungsgemäße Funktionieren einiger Optionen dieser Unternehmensrollen (wie Managementzugriff oder Zugriff auf Meine Informationen) ist es möglich, anzugeben, dass ein Mitarbeiter einem Benutzer entspricht.

att_37_for_1356300289.jpeg

Um Benutzer und Mitarbeiter zu verknüpfen, gibt es zwei Möglichkeiten:

  • Die erste und empfohlene Methode besteht darin, dies beim Erstellen des Benutzers über das Kontrollkästchen „Mitarbeiter erstellen“ zu tun, das automatisch einen Mitarbeiter im Managementsystem erstellt und mit diesem Benutzer verknüpft.

  • Die zweite Option wäre, falls der Benutzer bereits erstellt wurde, ohne das vorherige Häkchen zu setzen, erscheint in der Option Verwaltung/Mitarbeiter ein Dropdown-Feld namens „Benutzer“, um die Zuordnung manuell im Formular vorzunehmen. Dieses Dropdown enthält alle Benutzer, die keinem Mitarbeiter zugeordnet sind.

image-20250926-140426.png

Rolle Managementzugang

Damit diese Rolle korrekt funktioniert, muss sie einem Benutzer von GlobalSuite® zugeordnet werden, der gleichzeitig Mitarbeiter ist.

Dieser Benutzer wird ein Enterprise-Benutzer sein, dem eine zuvor erstellte Rolle zugewiesen werden kann, in diesem Fall eine Rolle mit Managementzugang.

Wie bereits erwähnt, ermöglicht der Managementzugang den Zugriff auf die angegebene Option, jedoch nur auf die Elemente, die von den Dienstleistungen abhängen, für die der Benutzer/Mitarbeiter mit dieser Rolle verantwortlich ist. Mit anderen Worten, der Benutzer kann auf die verschiedenen Optionen zugreifen, für die ihm Zugang gewährt wurde, sieht jedoch nur die Elemente, die von den ihm zugewiesenen Dienstleistungen abhängen.

Damit dies geschieht, müssen eine Reihe von Schritten befolgt werden, die in den folgenden Folien beschrieben werden.

Schritt 1. Erstellung der Unternehmensrolle

Zuerst muss die Unternehmensrolle mit Managementzugang erstellt werden.

In diesem Fall wird eine Rolle erstellt, bei der der Zugang zu den verschiedenen Optionen entfernt wird, und nur der Zugang zu den Optionen mit Managementzugang bleibt erhalten.

att_28_for_1356300289.jpeg

Damit wird in der Anwendung konfiguriert, dass Personen, die mit dieser Rolle verbunden sind, keine der Optionen sehen können, zu denen ihnen der Zugang entzogen wurde. Und bei den Optionen mit Managementzugang können sie nur Informationen sehen, wenn sie zu Dienstleistungen gehören, die ihnen zugewiesen wurden.

Schritt 2. Benutzer-Rollen-Zuordnung

Sobald die Rolle erstellt wurde, kann sie in den Benutzerprofilen zugewiesen werden.

att_35_for_1356300289.jpeg

Schritt 3. Rollenzuweisung an Benutzer

Wie im Punkt "2 - Unterschied zwischen Benutzern und Mitarbeitern" erklärt, müssen Benutzer, denen diese Rolle/Zugriffsprofil zugewiesen wurde, einem Mitarbeiter zugeordnet sein. Diese Mitarbeiter können wiederum nach Rollen organisiert werden (was der Position oder dem Arbeitsteam in der Organisation entspricht). Diese Rollenorganisation erfolgt in der Option Start > Rollenverwaltung.

In dieser Option können Benutzer den Unternehmensrollen zugeordnet werden, zu denen sie gehören, um sie später den verschiedenen Dienstleistungen zuweisen zu können.

Um ihnen eine Rolle zuzuweisen, müssen diese Rollen zuerst erstellt werden. Diese werden in Einstellungen > Konfiguration > Allgemein erstellt.

att_49_for_1356300289.jpeg

Die Rollen können auch erstellt werden, wenn man über Start > Rollenverwaltung > Rollen konfigurieren darauf zugreift. Diese Schaltfläche führt den Benutzer direkt zum Bildschirm der vorherigen Folie.

att_43_for_1356300289.jpeg

Sobald die Rollen der Organisation erstellt wurden, geht es zum nächsten Schritt, der die Zuordnung der Rollen zu den Mitarbeitern ist.

Diese Zuordnung erfolgt, indem die Mitarbeiter, die zugeordnet werden sollen, mit Häkchen markiert und die Rollen, denen sie zugeordnet werden sollen, ausgewählt werden. Anschließend wird die Schaltfläche „Zuordnen“ gedrückt.

Es ist nicht erforderlich, dass eine Rolle einem Mitarbeiter zugeordnet ist, noch umgekehrt, dass der Mitarbeiter einer Rolle zugeordnet ist. Ein Mitarbeiter kann auch einer oder „n“ Rollen zugeordnet sein.

att_44_for_1356300289.jpeg

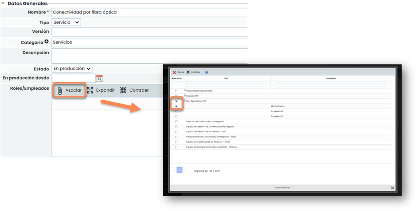
Schritt 4. Zuweisung zu Dienstleistungen

Sobald die Mitarbeiter den Rollen zugeordnet sind, werden diese Rollen den gewünschten Dienstleistungen zugewiesen.

Dazu muss man zu Start > Dienstleistungskatalog gehen, in jede Dienstleistung eintreten und eine oder mehrere Rollen zuweisen. Es können auch bestimmte Mitarbeiter innerhalb der zugewiesenen Rolle ausgewählt werden.

att_47_for_1356300289.jpeg

Diese Benutzer mit der Rolle Managementzugang haben nur Zugriff auf die Dienstleistungen, denen sie zugewiesen wurden.

att_36_for_1356300289.jpeg

Ein Benutzer mit vollständigem Zugang zur Option Dienstleistungen hingegen sieht alle Dienstleistungen der Organisation.

att_38_for_1356300289.jpeg

Ein Benutzer mit der Rolle Managementzugang in der Option Inventar kann die Prozesse und Elemente sehen, die mit dieser Dienstleistung verbunden sind.

att_29_for_1356300289.jpeg

Ein Benutzer mit vollständigem Zugang zur Option Inventar hingegen kann alle Prozesse und Elemente sehen, die mit den verschiedenen Dienstleistungen verbunden sind.

att_30_for_1356300289.jpeg
att_39_for_1356300289.jpeg

Bei der Durchführung einer Risikoanalyse können Benutzer mit der Rolle Managementzugang diese nur für die Elemente durchführen, die mit der Dienstleistung verbunden sind, für die sie verantwortlich sind.

att_45_for_1356300289.jpeg

Tatsächlich erscheint in der „Allgemeinen Information“ bei jedem dieser Analysen nur die Dienstleistung, die den Benutzern zugeordnet ist.

Es erscheinen keine Informationen zu anderen Dienstleistungen oder Elementen, außer denen, die keine Verbindungen im Abhängigkeitsbaum haben.

Ein Benutzer mit vollständigem Zugang zur Option Risikoanalysen hingegen kann alle Analysen sehen.

att_40_for_1356300289.jpeg

Und wenn er in eines dieser Analysen eintritt, in die „Allgemeine Information“, sieht er alle Dienstleistungen und Elemente, unabhängig von den Benutzern, die ihnen zugeordnet sind.

att_48_for_1356300289.jpeg

Bei den Indikatoren und Metriken ist es dasselbe. Es werden nur diejenigen angezeigt, die der Dienstleistung zugewiesen sind, in der die Benutzer mit der Rolle Managementzugang zugeordnet sind.

att_50_for_1356300289.jpeg

Benutzer mit vollständigem Zugang zu den Optionen Indikatoren und Metriken hingegen können alle Indikatoren und Metriken sehen, die in der Anwendung konfiguriert sind.

att_41_for_1356300289.jpeg
att_42_for_1356300289.jpeg