Breadcrumbs

Como configurar papéis com Acesso Gerencial?

Este tutorial explica como criar e atribuir um Papel com Acesso Gerencial no GlobalSuite®. Este tipo de papel permite limitar a visibilidade dos usuários aos elementos, processos, serviços, indicadores e análises que estejam diretamente associados aos Serviços dos quais são responsáveis, garantindo assim um acesso segmentado e seguro dentro da organização.

Funções da Empresa

Passo 1. Geração de Roles de Empresa

O GlobalSuite® permite estabelecer diferentes tipos de papéis de acesso que asseguram a confidencialidade na utilização das opções da plataforma.

Para a gestão dos Papéis, deve-se acessar Configurações > Papéis da Empresa

att_46_for_1356300289.jpeg

Passo 2. Configuração de acessos dos Roles de Empresa

Para determinar as permissões de acesso do Role gerado, acede-se à tela de permissões onde é permitido:

  • att_31_for_1356300289.jpeg

    Acesso: Ao selecionar a coluna de acesso, o utilizador que dispuser deste role poderá aceder a todos os registos e informações da opção marcada.

  • Acesso à Minha Informação: Esta permissão permite acessar a opção especificada, mas apenas aos registros dos quais o usuário com este papel é responsável. Os demais registros dessa opção não serão visíveis para o usuário.

att_32_for_1356300289.jpeg

Acesso Gerencial: Esta permissão permite aceder à opção especificada, mas apenas aos elementos que dependem dos Serviços onde o utilizador-empregado que tem este role atribuído é responsável.

Nota: as dependências dos elementos (processos, elementos...) com os serviços são visualizadas na opção Inventário > Árvore de elementos.

Exemplo: esta permissão permite restringir a visualização a toda a informação que dependa de um determinado serviço, ocultando aquela que não esteja diretamente relacionada com o mesmo.

att_33_for_1356300289.jpeg
  • Apenas Leitura: Permite definir o acesso (independentemente do tipo) a uma determinada opção, mas apenas em modo de consulta.

  • Visibilidade: Permite utilizar informações da opção marcada, mesmo quando não se tem acesso de gestão à mesma. Exemplo: na opção Inventário, pode-se atribuir um "Empregado" como responsável por um Elemento, mas não se deseja que esse usuário tenha acesso à opção de Empregados. Nesse caso, a opção de "Empregados" terá o check de "Acesso" marcado, mas não o de "Visibilidade".

Passo 3. Guardar o Role de Empresa estabelecido

Para finalizar a criação do Role estabelecido, é necessário guardar a configuração estabelecida clicando no botão guardar.

De forma complementar à ação anterior, o GlobalSuite® permite realizar a associação de cores que facilite a busca e atribuição do Role a um determinado utilizador que esteja a ser configurado. Para isso, será necessário selecionar a opção Escolher Cor, mostrando uma escala de cores que permite associá-las ao Role gerado.

att_34_for_1356300289.jpeg

Diferença entre usuários e empregados

No GlobalSuite®, um empregado é qualquer pessoa que tenha algum papel relevante dentro da organização. A gestão dos mesmos é feita através da opção Gestão > Empregados.

Os usuários são as pessoas que acessam o GlobalSuite® para gerir informações. Estes são geridos através da opção Configurações > Usuários. Como visto neste guia, os usuários podem ter atribuído um Papel da Empresa.

Para o funcionamento adequado de algumas das opções destes Roles de Empresa (como Acesso Gerencial ou Acesso à Minha Informação), é possível indicar que um empregado corresponde a um utilizador.

att_37_for_1356300289.jpeg

Para relacionar os utilizadores e empregados, pode-se fazer de duas maneiras:

  • A primeira, e mais recomendada, é fazê-lo quando se está a criar o utilizador através do check “Criar empregado”, que criará automaticamente um empregado no sistema de gestão e o relacionará com este Utilizador.

  • A segunda opção seria, caso o usuário já tenha sido criado sem ter marcado o check anterior, aparecerá na opção Gestão/Empregados um campo suspenso chamado "Usuário" para realizar a associação manualmente dentro do formulário. Este campo suspenso contém todos os usuários que não têm empregado associado.

image-20250926-140426.png

Papel Acesso Gerencial

Para que este Papel funcione corretamente, deve ser associado a um usuário do GlobalSuite® que, por sua vez, seja empregado.

Este usuário será um Usuário Enterprise, ao qual poderá ser associado um Papel previamente criado, neste caso, um Papel com Acesso Gerencial.

Como mencionado anteriormente, o Acesso Gerencial permite acessar a opção especificada, mas apenas aos elementos que dependem dos Serviços onde o usuário/empregado que tem este papel atribuído é responsável. Em outras palavras, permite ao usuário entrar nas diferentes opções às quais foi dado acesso, mas visualizando apenas os elementos que dependem dos serviços que lhe foram atribuídos.

Para que isso aconteça, é necessário seguir uma série de passos, que são detalhados nos slides seguintes.

Passo 1. Criação do Papel da Empresa

Primeiro, é necessário criar o Papel da Empresa com Acesso Gerencial.

Neste caso, será criado um Papel no qual o acesso às diferentes opções será removido, deixando apenas o acesso às opções que possuem Acesso Gerencial.

att_28_for_1356300289.jpeg

Com isso, está sendo configurado na ferramenta que as pessoas que têm este Papel associado não poderão ver nenhuma das opções às quais o acesso foi removido. E nas opções que possuem acesso gerencial, só poderão ver informações se pertencerem aos serviços que lhes foram atribuídos.

Passo 2. Associação de usuário ao Papel

Uma vez criado o Papel, ele pode ser atribuído aos usuários na ficha dos mesmos.

att_35_for_1356300289.jpeg

Passo 3. Atribuição de Papel ao usuário

Como explicado no ponto "2 - Diferença entre usuários e empregados", os usuários aos quais este papel/perfil de acesso foi atribuído devem ter um Empregado associado. Por sua vez, esses empregados podem ser organizados por papéis (que seriam equivalentes ao Cargo ou Equipe de Trabalho na organização). Esta organização de papéis é realizada na opção Início > Gestão de Papéis.

Nesta opção, será possível associar os usuários aos Papéis da empresa aos quais pertencem para, posteriormente, poder atribuí-los aos diferentes serviços.

Para poder atribuí-los a um Papel, primeiro é necessário criar esses Papéis. Eles são criados em Configurações > Configuração > Geral.

att_49_for_1356300289.jpeg

Também é possível criar os Papéis acessando Início > Gestão de Papéis > Configurar Papéis. Este botão levará o usuário diretamente para a tela do slide anterior.

att_43_for_1356300289.jpeg

Uma vez criados os Papéis da organização, passa-se ao próximo passo, que é a associação dos Papéis aos empregados.

Essa associação é realizada marcando com checks os empregados que se deseja associar aos papéis desejados e clicando no botão "Associar".

Não é necessário que um Papel tenha um empregado associado, nem vice-versa, ou seja, que o empregado esteja associado a algum Papel. Por sua vez, um empregado pode estar associado a 1 ou "n" Papéis.

att_44_for_1356300289.jpeg

Passo 4. Atribuição aos Serviços

Uma vez associados os empregados aos Papéis, esses Papéis serão atribuídos aos Serviços desejados.

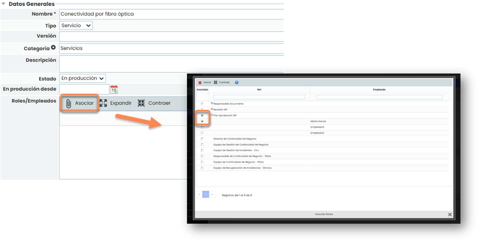
Para isso, é necessário acessar Início > Catálogo de Serviços, entrar em cada um e associar um ou vários Papéis. Também é possível selecionar empregados específicos dentro do Papel associado.

att_47_for_1356300289.jpeg

Esses usuários que possuem o Papel Acesso Gerencial terão acesso apenas aos Serviços aos quais foram atribuídos.

att_36_for_1356300289.jpeg

Por outro lado, um usuário com Acesso total à opção de Serviços verá todos os Serviços da organização.

att_38_for_1356300289.jpeg

Um usuário com Papel Acesso Gerencial na opção de Inventário poderá ver os processos e elementos que estão associados a esse Serviço.

att_29_for_1356300289.jpeg

Mas um usuário com Acesso completo à opção de Inventário poderá ver todos os processos e elementos que estão associados aos diferentes Serviços.

att_30_for_1356300289.jpeg
att_39_for_1356300289.jpeg

Ao realizar uma análise de riscos, os usuários com Papel Acesso Gerencial só poderão realizá-la nos elementos que estão associados ao serviço dos quais são responsáveis.

att_45_for_1356300289.jpeg

De fato, se acessarem qualquer uma dessas análises, na "Informação Geral", o único serviço que aparece é aquele que os usuários têm associado.

Não aparece informação relativa a outros serviços ou elementos, exceto aqueles que não têm vínculos na árvore de dependências.

Por outro lado, um usuário com Papel Acesso total à opção de Análise de Riscos poderá ver todas as análises.

att_40_for_1356300289.jpeg

E se acessar qualquer uma dessas análises, na "Informação Geral", verá todos os serviços e elementos, independentemente dos usuários que têm associados.

att_48_for_1356300289.jpeg

No caso dos Indicadores e das Métricas, ocorre o mesmo. Apenas aparecerão aqueles que estão atribuídos ao Serviço no qual os usuários com Papel Acesso Gerencial foram associados.

att_50_for_1356300289.jpeg

Por outro lado, os usuários com Acesso total às opções de Indicadores e Métricas poderão ver todos os indicadores e métricas que estão configurados na ferramenta.

att_41_for_1356300289.jpeg
att_42_for_1356300289.jpeg